$0+

Advanced Mapping Node for Blender

I want this!

Advanced Mapping Node for Blender

$0+

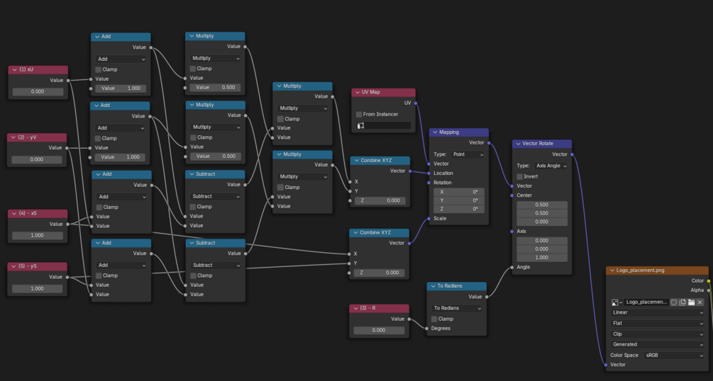
Modified Mapping Node for Blender where scaling/rotation is done around the center of texture instead (0,0) UV with animation ready position values.

For updates follow my YT channel: https://youtu.be/aSIku01TQ2s

$
I want this!
Powered by